Took to a family mechcanic. Now it spudders, the blowoff doesnt left off.. boost is..
And please remember I am a noob to 2nd gen turbos. so please don't abbreviate everything because i don't know what a "TB" stands for and things of that nature.
pictures of the vacuum lines coming up
pictures of the vacuum lines coming up
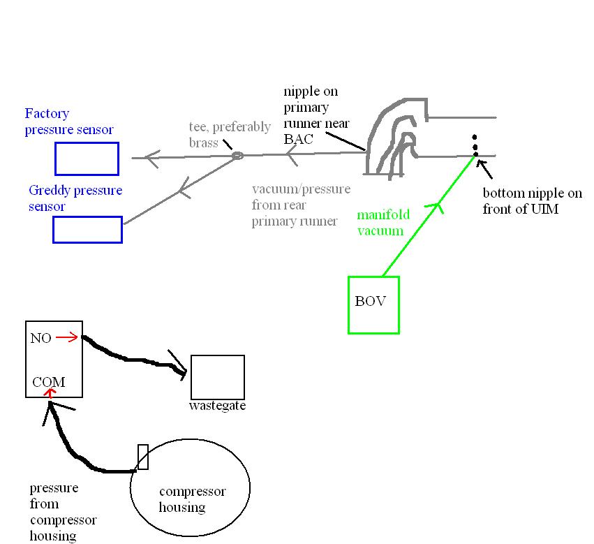
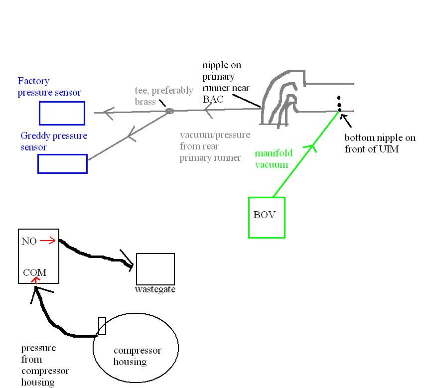
Ok here is how my vac lines are setup, this on the only one hooked to the top vac on the back of the top right of the motor, i have explained in the pics with drawing.
I am going to try again tomorrow to check the vac lines. and no its not the stock ECU, i don't know what they have it setup as. I didn't do all this work. So its hard for me to know how they have the vac lines set right, and the HKS blowoff directions i got with the car are 100% in japanses. ...
I wish i could see a pick of how it should look.
I wish i could see a pick of how it should look.
Second you can only have a piggy back system on the stock ecu, because you have a mass airflow meter, stock map, fuel cut defender. Also that bov should be plumed backinto the intake behind the mass airflow meter to keep the stock ecu from over fueling the motor on shifts
first you know that your bov isn't hooked up in that picture
Second you can only have a piggy back system on the stock ecu, because you have a mass airflow meter, stock map, fuel cut defender. Also that bov should be plumed backinto the intake behind the mass airflow meter to keep the stock ecu from over fueling the motor on shifts
Second you can only have a piggy back system on the stock ecu, because you have a mass airflow meter, stock map, fuel cut defender. Also that bov should be plumed backinto the intake behind the mass airflow meter to keep the stock ecu from over fueling the motor on shifts
First things first: get a refund from the mechanic. He broke your car and now you have to spend time and money to fix it.
Second, check all vacuum lines in that area. Start with the line to the FPR, and the one to the pressure sensor. Make sure the TID is installed correctly and not creating leaks.
Third, 22 PSI?! On what turbo? On the stock ECU?!?
Second, check all vacuum lines in that area. Start with the line to the FPR, and the one to the pressure sensor. Make sure the TID is installed correctly and not creating leaks.
Third, 22 PSI?! On what turbo? On the stock ECU?!?
<==you
please everyone reply in https://www.rx7club.com/2nd-generation-specific-1986-1992-17/bov-will-not-release-after-old-tech-did-work-now-w-pictures-vacs-%24-help-843183/
thank you and sorry. BUT thank you for the HELP!
thank you and sorry. BUT thank you for the HELP!
So I'm really bored at work right now and I decided to spoon-food you the information you need for vacuum routing.

Now here's a great trick for adjusting a BOV that I use. Pressurize the turbo inlet using a pressure tester like the one here (or build your own): www.boostpro.net/prodtester.html , universal tester at the bottom. A tire compressor should be able to get the job done even. You will need a reducer coupler to make that tester work. Gradually increase the pressure on the tester until your boost gauge in the car is at the target boost you are running.
Feel the outlet of the BOV to see if air is leaking. If air is leaking, tighten it right up to the point where it stops leaking, and then a small bit after that for good measure. If air is not leaking but you are concerned the BOV isn't blowing off, loosen the BOV adjustment until it starts leaking. Then tighten it back up a bit until it stops leaking and you have a little stiffness as a "safety margin."

Now here's a great trick for adjusting a BOV that I use. Pressurize the turbo inlet using a pressure tester like the one here (or build your own): www.boostpro.net/prodtester.html , universal tester at the bottom. A tire compressor should be able to get the job done even. You will need a reducer coupler to make that tester work. Gradually increase the pressure on the tester until your boost gauge in the car is at the target boost you are running.
Feel the outlet of the BOV to see if air is leaking. If air is leaking, tighten it right up to the point where it stops leaking, and then a small bit after that for good measure. If air is not leaking but you are concerned the BOV isn't blowing off, loosen the BOV adjustment until it starts leaking. Then tighten it back up a bit until it stops leaking and you have a little stiffness as a "safety margin."
Last edited by arghx; Jun 1, 2009 at 01:23 PM. Reason: should've posted this in your most recent thread
Thread
Thread Starter
Forum
Replies
Last Post






